Данное программное обеспечение предназначено для работы с автомобилями Jaguar и Land Rover и позволяет выполнять диагностику и обслуживание электронных систем без подключения к официальным серверам.
Поддержка автомобилей:
Jaguar и Land Rover с 2007 по 2016 год выпуска
Возможности программного обеспечения:
- Диагностика электронных систем автомобиля (двигатель, АКПП, ABS, SRS, BCM и др.)
- Считывание и очистка ошибок, просмотр параметров в реальном времени (Live Data)
- Проведение сервисных и диагностических процедур (адаптации, тесты исполнительных механизмов)
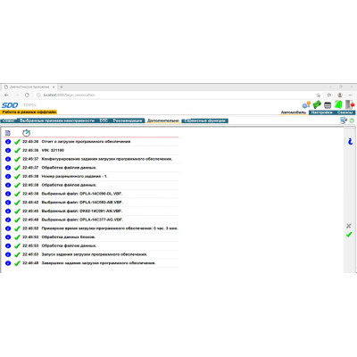
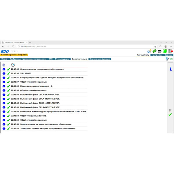
- Программирование и прошивка поддерживаемых электронных блоков (при наличии калибровок VBF)
- Базовое кодирование и восстановление заводской конфигурации (CCF/AS-BUILT)
- Работа в автономном режиме без доступа к серверам JLR
Особенности версии:
Комплект включает в себя офлайн базу данных (калибровки и конфигурации), позволяющую выполнять часть функций программирования и кодирования без интернет-соединения.
Важно:
- Онлайн функции (TOPIx, SSO, новые калибровки) недоступны
- Для автомобилей после 2016 года необходимо использовать программу Pathfinder
Процесс установки:
- Установка выполняется удаленно (TeamViewer / AnyDesk)
- Перед установкой осуществляется оплата
- nbsp;гарантия на программное обеспечение предоставляется на 24 часа с момента ее установки!
Системные требования:
- Windows 7/10
- Оперативная память: от 4 Гб
- Свободное место на диске: 100гб
Основные параметры
Гарантия на ПО
24 часа
Сопутствующие товары








